Domain Models: Larman vs Fowler
This page provides several PlantUML diagrams as a test for the remark-kroki-a11y plugin, while also explaining the difference between two approaches to domain modeling and how this affects naming conventions for associations in class diagrams during the Analysis and Design phases of the Software Delivery lifecycle. The main distinction is the level of detail - less in analysis and more in design - as well as adherence to programming language conventions in naming.
PlantUML supports both styles, and the A11y descriptions must also support them to correctly enable screen readers to read out additional information.
Two Phases of Modeling
When modeling a system, we distinguish two important phases:
- Analysis Phase - Focus on understanding the problem in the 'problem space'
- Design Phase - Focus on (high level) technical implementation in the 'solution space'
Larman: Domain Model in the Analysis Phase
Craig Larman describes the conceptual domain model in his book "Applying UML and Patterns".
"A domain model is the most important—and classic—model in OO analysis. It illustrates noteworthy concepts in a domain..." Craig Larman (2004), 3e en laatste editie, 1e editie uit 1997.
This model:
- Uses natural language for association names
- Is intended for communication with domain experts and stakeholders
- Focuses on understanding the domain, not code
- Avoids technical jargon
Example: Webshop domain model (Larman-style)
Note the association names:
- "placed by" - natural language with spaces
- "contains" - verb describing the relationship
- "has as shipping address" - complete phrase providing context
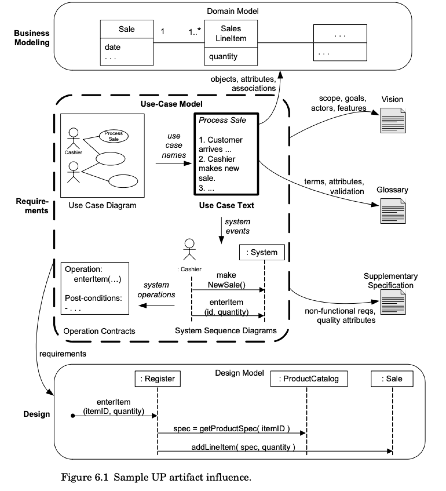
Note also that there are NO methods indicated yet. These are added later during design and/or implementation, and derived from use cases that are modeled in the use case diagram; a separate 'model/diagram' (and the fully dressed use case are ultimately 'plain text' as Larman describes).
As Larman explains in chapter 6, use cases evolve from lightweight stories to more detailed, fully dressed specifications.

Figure 1. Use case detail levels from Larman, chapter 6 ("Evolutionary Requirements"), showing a progression from brief use cases to fully dressed use cases.
Source: Applying UML and Patterns - Chapter 6 sample PDF.
See also the concrete use case view in the Red Riding Hood examples:
Between Larman and design: Domain Storytelling
A useful intermediate step between a Larman-style conceptual model and a more technical design model is Domain Storytelling.
Why this helps:
- It visualizes actor interactions in a narrative flow that is often easier for non-technical stakeholders to understand.
- It identifies work objects explicitly (documents, items, requests, etc.), which are sometimes implicit in a plain domain model.
- The visual style is usually more presentation-friendly for product owners and clients than UML class diagrams.
- It supports assumption validation early: the goal is to let stakeholders spot incorrect or missing assumptions in your understanding before implementation.
Fowler: Domain Model in the Design Phase
Martin Fowler describes the implementation domain model in his book "Patterns of Enterprise Application Architecture".
"An object model of the domain that incorporates both behavior and data." Martin Fowler (2003)
In our given example of a domain model for design this model:
- Uses camelCase naming that translates directly to code
- Is intended for developers
- Focuses on technical correctness
- Attributes and association names are directly usable as variable names
Example: Webshop domain model (Fowler-style)
Note the differences:
- "
placedBy" - camelCase, directly usable as attribute name - "
products" - plural for collections - Data types are added (
String,LocalDate,BigDecimal) - Access modifiers are explicit (
-for private,+for public)
Comparison
| Aspect | Larman (Analysis) | Fowler (Design) |
|---|---|---|
| Goal | Domain understanding | Implementation |
| Audience | Stakeholders, domain experts | Developers |
| Naming | Natural language | camelCase |
| Example | "placed by" | "placedBy" |
| Data types | Optional/conceptual | Technically specific |
When to Use Which Model?
Use Larman-style when
- Communicating with non-technical stakeholders
- Still exploring the problem domain
- Creating documentation for domain experts
- Doing Event Storming or Domain Discovery
Use Fowler-style when
- Working on technical design
- About to generate or write code
- Communicating with the development team
- Designing APIs or database schemas
Combining Both Styles
In practice, you can combine both approaches by first creating a Larman-style domain model for understanding, then refining it into a Fowler-style model for implementation.
Conclusion
Both modeling styles have their place in the software development process:
- Larman helps with understanding and communicating about the domain
- Fowler helps with building a solid technical implementation
The choice depends on your audience and the purpose of the model. Remember that models are communication tools - choose the style that best communicates with your target audience.